TrainWeb.org Facebook Page
Chemin de fer Champlain & St-Laurent Railway: Carte du site/Site map

 Gare centrale

Yard

Railfan

Debutant

Train Dispatcher

SignaLogic

Construction

Carte

 

© 2001-2004 C&StL

 

ENGLISH

Gare Centrale

Album vidéo (films MPEG)

Photos 360 degrés

Album photos

Carte du site

Construction

Index des photos

Carte des phases

Phase I

Phase II

Phase III

Les données techniques du C&StL

Carte du réseau

La boucle avant

La boucle arrière

La grande boucle

Histoire du C&StL

La cour de triage

Débutants

Le premier pas

Comparaisons des coûts et de l'espace occupée par les différentes échelles.

Le choix du thème pour votre empire

De quel type êtes-vous?

Comment bien dessiner les plans de son réseau.

Les configurations de base des voies

Les différentes méthodes de contrôle des trains (électrique, batteries, vapeur vive)

Comment éviter les déraillements

Comment faire une carte topographique de son terrain.

Les transformateurs électriques: comment les choisir?

Les court-circuits, les isolateurs et les interrupteurs d'inversion de polarité

Les roues de métal: choix et installation

Les courbes

Les pentes

Les différents supports de la voie

Les "joiners" et les "rail clamp": avantages et inconvénients

L'entretien des voies à l'extérieur

Les outils pour l'entretien du matériel roulant

Les outils pour la construction du réseau

Section Railfan

Comment lire les indications sur un wagon

Liste des types de wagons AAR

Listes des fréquences, région de Montréal

Liste des lettres d'appellation AAR

Les "plates"

Les meilleurs endroits d'observation des trains

Gare de Coteau

Région de Montréal

Rive-Sud de Montréal

Gare de La Pocatière

Gare de Rivière-du-Loup

Gare de Rimouski

Gare de Mont-Joli

Vous êtes un vrai railfan quand...

Section Vidéo

Programme d'échanges de cassettes vidéo

Trucs et techniques pour la prise de vue

Les origines du Garden Railway

L'origine de l'écartement des voies standards

Liens ferroviaires

Le matériel roulant du C&StL

Les plantes du C&StL

Les différentes échelles de trains miniatures

Magasins

Définition de quelques termes ferroviaires

Les différents arrangements de locomotives diesel à l'avant d'un train

Les différents arrangements de roues sous une locomotive diesel et une locomotive à vapeur

Les aiguillages

Qu'est-ce que "faire de l'opération"? (Operating session)

Les méthodes de contrôle des trains au Canada (CCC, ROV, BA,...)

Les marqueurs sur les locomotives

Comment déchiffrer les numéros de modèles de locomotive

Comment fonctionne les freins d'un train

Carte des chemins de fer au Québec Version 1

Carte des chemins de fer au Québec Version 2

Signification des signaux le long de la voie

Type de signaux en Amérique du Nord

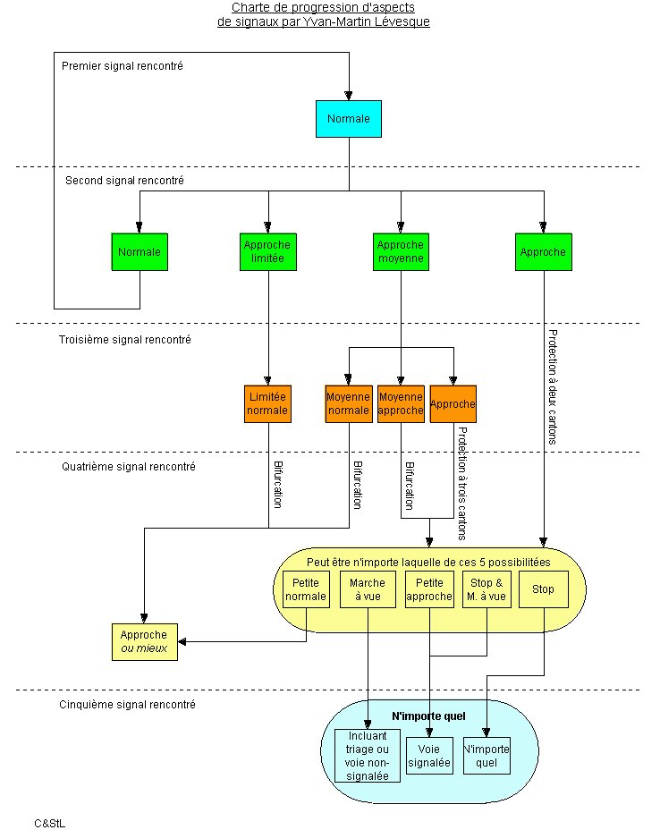
Charte sur la progression des aspects de signaux

Aspects de base en signalisation

Aspects de base en signalisation (plus aspects canadiens)

Les signaux d'ordre de marche

Montages photo pour rire...

SignaLogic

Page de la license

Page de téléchargement (doit être accèder par la page de la license.)

FAQ

Train Dispatcher

Cartes des subdivisions

Subdivision Drummondville

Subdivision Montmagny & Pelletier

Subdivision St-Hyacinthe

Subdivision Wellington

Subdivision Adirondack du CP

Subdivision Deux-Montagnes

Les "webrings"

Fichiers PDF

Dépliant publicitaire du C&StL

Carte du C&StL (en jpeg)

Les 125 différentes échelles

Charte des signaux, selon le Réglement d'exploitation ferroviaire du Canada.

Chronologie des événements marquant des 200 dernières années.

Liste des lettres d'appellation AAR

Trucs pour la mémorisation des signaux

Canadian Railway Operating Rules (en anglais) (avec instructions spéciales du CP)

Règlement d'exploitation ferroviaire du Canada (avec instructions spéciales du CN).

Type de bras de sémaphore

Cartes de dégagement des voies en Amérique du Nord

Version 1

Version 2

Comparaison des échelles:

Comparaison des locomotives

Comparaison des wagons

Comparaison des voies

Comparaison de compression spatiale

Comparaison de compression spatiale et mille/échelle

Copyright


 Centrale Station

Video album (MPEG movies)

360 degrés pictures

Photo album

Site map

Construction

Index of pictures

Map of phases

Phase I

Phase II

Phase III

Technical data of the C&StL

Map of the layout

The front loop

The loop in the backyard

The big loop

History of the C&StL

Yard

Beginners

The first step

Choice of theme

Usefuls tools to maintain rolling stock

Usefuls tools to built the layout

Railfan section

How to read insriptions on railroad car

Type of cars (AAR)

List of frequencies, Montreal area

Reporting marks (AAR)

The plates

The best spots to watch trains

Coteau station

Montreal area

Montreal Southshore

La Pocatière station

Riviere-du-Loup station

Rimouski station

Mont-Joli station

You are a real railfan when...

Video Section

Video tape exchange program

Tips and techniques to get the shot of your layout

The origins of Garden Railway

The origins of the standard gauge in America

All the scales in the world of miniature trains

Stores

Arrangement of locos in front of the train

The different arrangements of wheelset under diesel and steam locomotive

The types of switchs

What is an "operation session"?

Methods to control train movement in Canada (CTC, OCS, ABS,...)

The markers on locomotives

How to decode locomotive's model number

How works the brake system on a train

Map of railways in Québec Version 1

Map of railways in Québec Version 2

Rolling stock (roster) of the C&StL

Meaning of trackside signs

Type of signal in North America

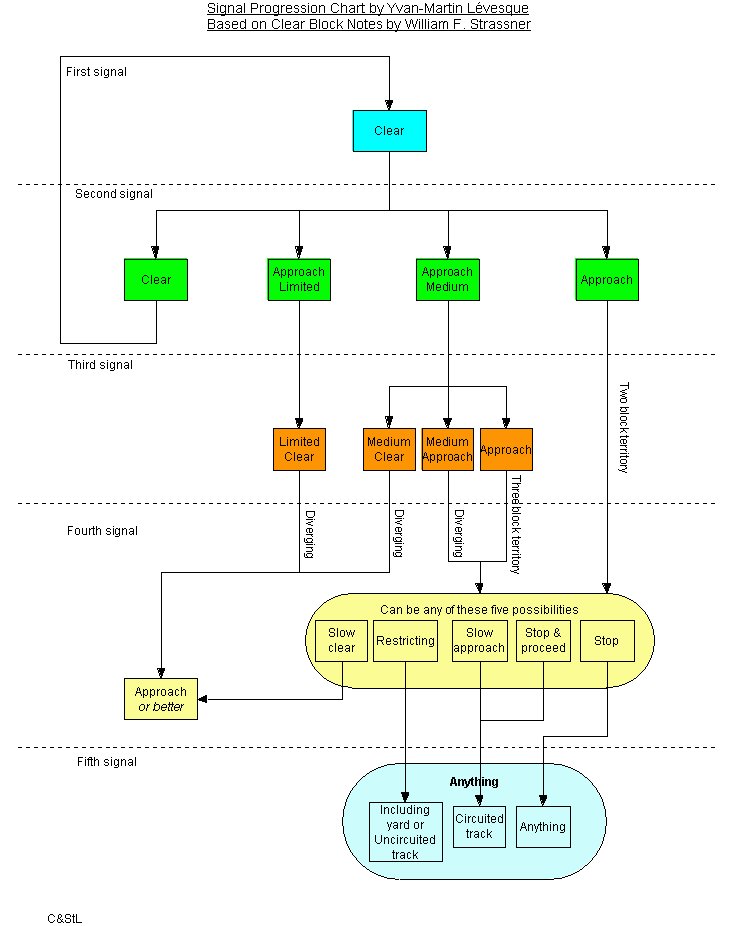
Progression chart to know which signal aspect should be next

Train order signal

Photo montages for the fun...

Plants of the C&StL

Railroad links

Train Dispatcher

Maps of subdivisions

Drummondville subdivision

Montmagny & Pelletier subdivision

St-Hyacinthe subdivision

Wellington subdivision

The webrings

PDF Files

Map of the C&StL (in jpeg format)

The 125 different scales

Signals chart, based on the Canadian Operating Rules. Descriptions in French.

Chronology of the last 200 years in railroading. Document from the AAR.

AAR Reporting marks

Canadian Railway Operating Rules (with CP specials instructions)

Règlement d'exploitation ferroviaire du Canada (French CROR) (with CN specials instructions).

Type of semaphore blade

Clearance maps in North America

Version 1

Version 2

Scale comparaison (in French):

locomotives

Cars

Tracks

Space comparaison

Space comparaison and scale/mile

Copyright